Star Citizen Firebird Stealth Build Guide: Lowest Signature Setup
Star Citizen Firebird stealth build guide for 2026. Learn how to lower your signature, tune your components, and fly the Firebird as a true precision strike craft. Includes pros and cons, lore, and a full comparison table.
STAR CITIZEN
Hoot 2
4/18/20263 min read
Hello Citizens of the Stars!
Today we’re taking a look at the Aegis Sabre Firebird. This one is for the pilots who like to plan their strike, hit hard, and leave nothing behind. If you enjoy stealth, precision, and the satisfaction of deleting targets before they know you’re there, the Firebird might be your next favorite ship.
If you haven’t created your Star Citizen account yet, you can use my referral link to get a small in‑game bonus. It’s completely optional, it just helps support the guide.
TLDR
The Firebird is a stealthy precision strike variant of the Sabre built around twenty four Size 3 missiles. It is not a dogfighter. It is not a generalist. It is a ship for players who want to pick their moment, fire a decisive volley, and end the fight instantly. Fly it with intent and it becomes one of the most satisfying strike craft in the game.
Aegis Backstory
Aegis designed the Sabre line to counter fast, stealth‑focused fighters that relied on agility instead of armor. The Firebird came later as a specialized strike craft for pilots who preferred decisive engagements over long dogfights.
In lore, the Firebird was marketed to military units and private security groups as a high value target removal tool. Aegis highlighted its low signature, its ability to approach undetected, and its concentrated missile payload. The deployable missile bay was presented as a compact ordnance breakthrough that allowed the Firebird to carry a payload normally reserved for larger ships.
The Firebird never replaced the standard Sabre in frontline service. It filled a different role. It was the ship you sent when you needed something removed quickly and cleanly.
Final Thoughts
The Firebird is honest about what it is. It does not pretend to be flexible. It does not pretend to be a dogfighter. It is a precision strike platform that rewards discipline and punishes impatience. If you fly it with intent, it delivers some of the most satisfying kills in the game.


What Makes the Firebird Tick
The Firebird looks simple on paper but makes more sense once you fly it. Aegis took the Sabre platform and rebuilt the entire ship around one idea: Strike First. Strike Hard.
It is a precision strike fighter that lives or dies on timing and positioning, master this and you will get exactly what Aegis intended.
The Core Idea
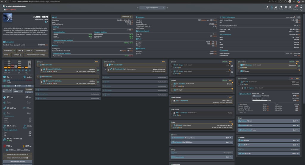
The Firebird carries 24 Size 3(S3) missiles in a deployable bay under the hull. That is the ship. Everything else supports that system. The frame, the profile, the speed, and the stealth characteristics all exist to help you deliver that payload.
How It Actually Flies
The Firebird is an opportunist. You either create your opportunity or let the target make it for you.
The ship is fast enough to choose when to commit and when to leave. It has a low signature that lets you approach without being noticed. It has enough missiles to remove multiple targets if you pace yourself. What it does not have is staying power. Once the bay is empty, you are flying a lightweight Sabre no backup plan.
If you want a ship that can brawl, this is not it. If you want a ship that can cause havoc on the battlefield, this is your ship. YOU become the problem.
Very important to note that the moment the enemy knows a Firebird is in the air, they will actively try to find you as you will be one of the most annoying ships to combat and defend against.


How to lower your signature
For easy reference, here is the Firebird Loadout
The goal is to get your signature as low as possible while remaining functional. You do not want to be seen


The Importance of Pip Management
Watch this video and notice how much signature you drop when you adjust your pips
